Gå til hovedindhold
RA.Område: Arbejdsmarked og Erhverv
RA.Type: Byggeblok
Status: Optaget i Rammearkitekturen

Effektuering

Effektuering indgår som sidste led i forhold de 2 byggeblokke Ydelse og Bevilling. Den treenighed samarbejder om at beskrive, hvilke ydelser der kan bevilges (Ydelse), selve bevillingen af en eller flere ydelser (Bevilling) og til sidst afviklingen af den eller de bevilgede ydelser (Effektuering).

Indhold

    Formål

    Effektuering indgår som sidste led i forhold de 2 byggeblokke Ydelse og Bevilling. Den treenighed samarbejder om at beskrive, hvilke ydelser der kan bevilges (Ydelse), selve bevillingen af en eller flere ydelser (Bevilling) og til sidst afviklingen af den eller de bevilgede ydelser (Effektuering).

    Formålet med byggeblokken Effektuering er at beskrive, hvad der skal til for at beskrive en effektuering af de bevilgede Ydelser, der er samlet under en bevilling.

    Byggeblokken har til formål at beskrive og dokumentere de helt centrale karakteristika ved enhver effektuering. Byggeblokken kan hjælpe til en fælles forståelse og sprog omkring ydelsesområdet. Herudover kan det generelle formål for alle fælleskommunale byggeblokke læses på siden Byggeblok.

    Beskrivelse

    Effektuering sikrer, at det (ydelsen) der er bevilget, også bliver effektueret. Afhængigt af, hvilken slags ydelse, der er bevilget, vil det sige: Udbetalt (økonomisk ydelse), Udleveret (Fysisk ydelse) eller udført (ressourceydelse).

    Forudsætningen for at effektuere er, at der er lagt en plan for det. Ved en del bevillinger, sker der en løbende effektuering. F.eks. vil mange økonomiske bevillinger være en månedlig udbetaling af et beregnet beløb eller en bevilling af rengøring kunne være en ugentlig rengøring på 2 timer. Det er planen, der fortæller, hvad der skal ske, og de efterfølgende effektueringer der fortæller, hvad der er sket.

    Derfor har planen eksempelvis en Dispositionsdag (eks. "sidste bankdag i måneden"), mens selve effektueringen har en helt konkret dato for hver effektuering.

    I disse tilfælde vil der komme mange effektueringer til en plan.

    Andre bevillinger kan være engangs og dermed vil der blot være en effektuering til hver plan.

    Effektueringer af planen fortsætter uændret så længe planen har virkning. Ændres i eksempelvis ydelsesbeløbet, sættes den igangværende plan ud af virkning og en ny aktiv plan med det nye ydelsesbeløb startes op.

    Omberegning af økonomiske ydelser

    For økonomiske ydelser kan der ske det, at forudsætningen for beløbets størrelse ændrer sig med tilbagevirkende kraft. Det kan være selve beregningsreglen, takster eller forhold omkring eksempelvis borgeren, som har ændret sig.

    Sker det, stoppes den gældende plan og en ny gældende, baguddateret plan med det korrekte beløb oprettes.

    Den efterfølgende effektueringskørsel vil konstatere at der er kommet en ny plan og beregner nye effektueringer fra denne plans start. Da der allerede eksisterer effektueringer for de pågældende perioder, sammenlignes de allerede eksisterende effektueringsbeløb med de nye beregnede for samme periode og der udregnes et reguleringsbeløb, som er forskellen mellem den gamle og den nye beregning. Dette kan være både positivt og negativt.

    Det er vigtigt at pointere at ydelseseffektueringen udelukkende tager sig af at beregne ydelsens størrelse og ikke efterfølgende eventuelle sanktioner, fradrag og skatteberegninger. Derfor vil en omberegning af en økonomisk ydelse her, udelukkende være en regulering af ydelsens bruttobeløb og ikke de efterfølgende konsekvenser for fradrag, skat m.m. 

    (Reguleringsbeløbet skal periodiseres I henhold til en tidligere effektuering, da SKAT ikke understøtter negative reguleringer der ikke er relateret til en tidligere positiv indberetning).

    Ejer af byggeblok Effektuering

    Center for Digitalisering og Teknologi, KL

    Overholdelse/compliance

    Byggeblokkene Ydelse, Bevilling og Effektuering anvendes allerede i KOMBITs og UDK's fagsystemer og danner derfor en de facto standard for håndtering af ydelser, bevillinger og effektueringer på markedet.

     

    Liste med begreber som er relevante i forhold til byggeblokken (ikke udtømmende)

    Listen er et uddrag af de forretningsnære begreber som kan være relevant i forhold til byggeblokken Effektuering.

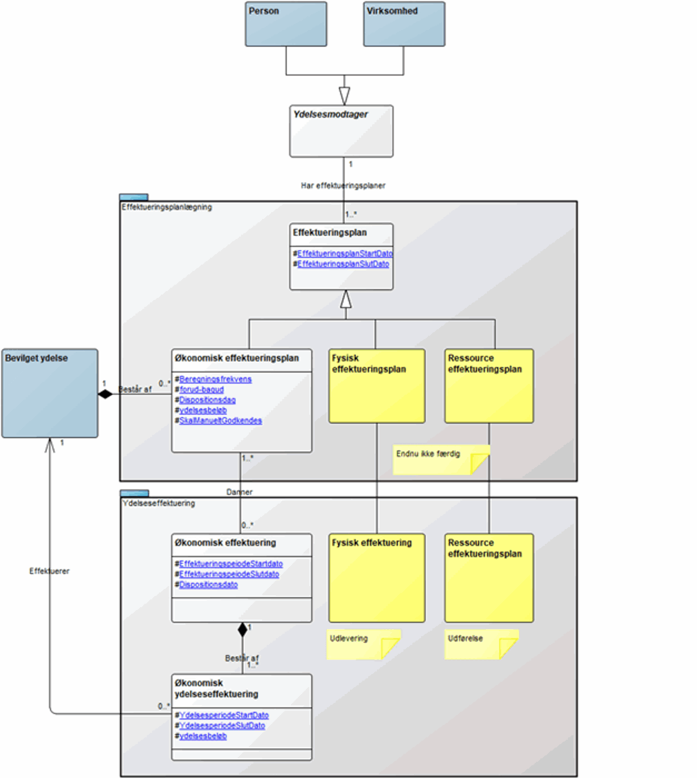
    • Effektueringsplan: En plan for, hvorledes de bevilgede ydelser skal effektueres. Planen beskriver, hvad der skal ske fremover, og lægger således tingene til rette for, at effektueringen blot skal udføre, hvad der står på planen. Afhængigt af om der er tale om økonomiske ydelser, ressourceydelser eller fysiske ydelser, vil det resultere i 3 forskellige typer effektueringsplaner.
    • Effektuering: Den faktiske udførte handling, som det fremgår af planen. Er der tale om ydelser med gentagelse (eksempelvis pension), vil der være mange effektueringer til sammen effektueringsplan. Effektueringerne er således et udtryk for, hvad der er sket (til forskel fra effektueringsplanen, som fortæller, hvad der skal ske).
    • Den økonomiske effektuering er delt i to: Økonomisk effektuering og Økonomisk ydelseseffektuering. Den økonomiske effektuering beskriver den samlede effektuering, mens de enkelte økonomiske ydelseseffektueringer beskriver effektueringen af hver sin bevilgede ydelse. Det svarer til linjer på en udbetalingsmeddelelse eller fakturalinier på en faktura
    • Bemærkning: En økonomisk effektuering vil ofte synliggøres i form af en udbetalingsmeddelelse eller en udbetalingsanmodning til et udbetalingssystem. De enkelte ydelseseffektueringer svarer til udbetalingslinjerne.

    Læsevejledning til modeller for Effektuering: Formålet med objektmodellen for byggeblokken Effektuering er at vise hvilke andre byggeblokke Effektuering har en relation til. Formålet med informationsmodellen for byggeblokken Effektuering er at vise hvilke oplysninger som er relevante i forhold til at beskrive en Effektuering. Objekter med farven grå er en del af byggeblokken Effektuering, og objekter med farven blå repræsenterer andre byggeblokke som hver især har deres egen objekt- og informationsmodel.

    Objektmodel

    Note til læser - Definitioner og beskrivelser af objektmodellen for effektuering er i denne afrapportering undladt, men kan læses på modellen nedenfor

    Link til webbaseret og klikbar udgave af objektmodellen for byggeblok Effektuering

    Objektmodel Effektuering

     

    Bemærk at det implementeringsmæssigt kan give mening af adskille effektueringsplanen fra den efterfølgende effektuering, da effektueringsplanen ofte lægges i forbindelse med selve bevillingen og den efterfølgende effektuering kan afvikles i en selvstændig komponent/system

    Informationsmodel

    Note til læser – Forklaring af objekter, attributter og relationer kan læses i beskrivelsen af informationsmodellen nedenfor.

    Link til webbaseret og klikbar udgave af objektmodellen for byggeblok Effektuering

    Informationsmodel Effektuering

     

    Bemærk at effektueringen her udelukkende håndterer bruttoberegningen af økonomiske ydelser.

    De efterfølgende eventuelle fradrag og ATP/Skatteberegninger håndteres ikke i denne model.

    Livscyklus/tilstandsmodel:

    Ikke udarbejdet for nuværende.

     

    Byggeblokkens services er på logisk niveau og rettet mod de forretningsbehov, som byggeblokken skal understøtte. Der henvises til den generelle beskrivelse omkring en byggebloks services for en uddybende beskrivelse af, hvilke services en byggeblok udfører på siden Byggeblok under 'Rammearkitekturen kort fortalt'. De generelle services omfatter opret, ajourfør, fjern/slet/nedlæg, søg, list mv.

    Udover de generelle services vil der være services rettet mod de forretningsbehov, som byggeblokken Effektuering skal understøtte, det skal være muligt at:

    • Oprette og nedlægge effektueringsplaner/effektueringer (Man kan ikke rette i en effektuering)
    • Få overblik over de effektueringer, der er dannet på en bestemt bevilling eller til en bestemt modtager

    Målgruppe

    Forretnings og it-arkitekter i kommuner, KL, KOMBIT og fagkontorer i KL

    Anvendelse og Anbefaling

    Generel anvisning for anvendelse af en byggeblok se siden Byggeblok under 'Rammearkitekturen kort fortalt'.

    Strategisk ophæng

    Byggeblokken Bevilling anvendes allerede i projekter i KOMBIT og UDK og danner derved en de facto standard for ydelser.

    Roadmap/Plan/Implementeringer af Effektuering

    Der er løbene et arbejde i gang i KL og KOMBIT med at redegøre for den konkrete sammenhæng mellem indsats- og ydelsesbegrebet. Dette arbejde kan på sigt medføre ændringer i beskrivelserne af byggeblokkene Indsats, Ydelse, Effektuering og Bevilling.

    Implementeringer af byggeblok Effektuering

    • KOMBIT
      • KY – kommunernes Ydelsessystem
      • KSD – Kommunernes Sygedagpengesystem
      • Social Pension
      • Støttesystemet Ydelsesindex (og dermed SAPA)
    • UDK
      • Pensionssystem
      • Barselsdagpengesystem
      • Boligstøtte

    Byggeblokken Effektuering har relationer til andre fælleskommunale byggeblokke, som er centrale i forhold til at beskrive en effektuering og dens sammenhænge. Beskrivelser af disse "eksterne" byggeblokke er ikke en del af beskrivelsen af byggeblokken Effektuering.

    Liste af andre byggeblokke med links til beskrivelserne, som denne byggeblok har en relation til, baseret på blå forretningsobjekter:

    Bevilling– Hvilken bevilget ydelse er der lagt effektueringsplan og efterfølgende effektueringer for

    Ydelse– Hvilken ydelse er bevilget. Hver bevilget ydelse peger på netop en, men flere kan bevilges inden for samme bevilling

    Person– Den Person (Ydelsesmodtager), som har modtaget ydelsen

    Virksomhed– Den Virksomhed (Ydelsesmodtager), som har modtaget ydelsen

    Beskrivelse af sammenhængen mellem byggeblokkene Ydelse, Bevilling og Effektuering:

    Der er en model som er sammensat af de tre byggeblokke, samt en uddybende beskrivelse af sammenhængen mellem de tre byggeblokke.

    En beskrivelse af sammenhængen mellem byggeblokkene Ydelse, Bevilling og Effektuering kan findes her. 

    Kontakt

    Chefkonsulent

    Peter Thrane

    Digitale Projekter, Borgerservice & IT-Arkitektur

    Telefon: +45 3370 3553

    E-mail: pth@kl.dk