Gå til hovedindhold
RA.Type: Byggeblok
Status: Optaget i Rammearkitekturen

Indsats

Hver gang der igangsættes eller foretages noget, som har til formål at ændre, flytte, påvirke eller bibeholde noget, er der tale om en Indsats. Indsatser forekommer i mange forskellige kontekster og kan eksempelvis omhandle den medicinske behandling af en hjertepatient, den økonomiske ydelse, der gives til en udsat borger, eller den ressourceindsats, der kræves for at oprense en sø for bundslam.

Indhold

    Denne side omhandler forretningsbegrebet Indsats, som er et forretningsbegreb som indgår i den fælleskommunale rammearkitektur og er beskrevet som en fælleskommunal byggeblok. Byggeblokken Indsats kan anvendes i samspil med andre byggeblokke i rammearkitekturen og indgå som arkitekturbyggeblok i fx referencearkitekturer, anvendelsesmodeller  og andre forretningsspecifikke logiske modeller og arkitekturprodukter. Ofte vil anvendelsen af en byggeblok forudsætte af flere andre byggeblokke fra rammearkitekturen også tages i anvendelse, da der er tæt relation mellem mange af byggeblokkene i rammearkitekturen.  

    På denne side kan du læse mere om byggeblokken Indsats, samt tilgå modeller, specifikation og detaljerede beskrivelser af byggeblokken.

    Byggeblokken Indsats har til formål at give en ensartet sprog, struktur og forståelsesramme om begrebet Indsats, så det er muligt at beskrive, dokumentere og udveksle data om indsatser på samme vis, uanset i hvilket forvaltningsområde indsatsen foretages.

    Begrebet Indsats er en betegnelse for den eller de handlinger som over et afgrænset tidsrum kræver et ekstra ressourceforbrug at gennemføre med henblik på at opnå et bestemt mål eller resultat. På tværs af den kommunale forvaltning planlægges og gennemføres der mange forskellige typer af indsatser hele tiden, og det vil være meget forskelligt alt efter kontekst, arbejdsgange og it-systemer hvilke data der dokumenteres eller udveksles om disse indsatser.

    En indsats kan eksempelvis være det træningsprogram, som skal hjælpe en ældre borger med at kunne gå efter en hofteoperation, eller den økonomiske ydelse der gives til en udsat borger, eller den indsats det kræver at få renset bundslam op fra en sø.   

    Byggeblokken Indsats kan både anvendes som et værktøj til at standardisere og strukturerer data om indsatser indenfor et afgrænset fag- eller forretningsområde, men kan også fungere som en fælles udvekslingsstandard som kan anvendes som fælles sprog på tværs af to eller flere it-systemer. Dette kan være med til at øge forståelsen, koordineringen samt udvekslingen af indsatser på tværs af aktører og it-systemer hvilket bl.a. kan bidrage til øget overblik og koordinering bl.a. medarbejdere, hvilket i sidste ende kan medvirke at borgere vil opleve en mere sammenhængende service. I et forretningsmæssigt perspektiv kan byggeblokken Indsats anvendes til at redegøre for og blive klogere om de indsatser som igangsættes, og hvilken effekt de har. Nedenstående redegør for nogle af de forretningsmæssige fordele ved byggeblokken Indsats, når den anvendes med to andre byggeblokke i rammearkitekturen; Aktivitet og Tilstand.

    • Progression: Progression fortæller noget om en tilstands udvikling over tid. Ved planlægning eller udførelse af en Indsats er det ofte netop en tilstands udvikling, som er er formålet for indsatsen, uanset om der er tale om en positiv, negativ eller neutral udvikling. Ved at tage udgangspunkt i en eller flere tilstande, gør Byggeblokken Indsats det muligt at følge op på tilstanden(e) efter en udført indsats, og på denne måde observere udviklingen af tilstanden(e) over tid.
    • Forventet tilstand: Det særlige ved Byggeblokken Indsats er, at den kan tage udgangspunkt i en eller flere kendte tilstande for et objekt og opsætte nye ønskede mål for disse tilstande. Byggeblokken Indsats kan dermed oprette forventede tilstande på baggrund af allerede kendte tilstande. En forventet tilstand fortæller noget om det mål, man ønsker at opnå ved at udføre en indsats, samt ved hvilken tilstand (værdi) en indsats har opnået sit forventede mål.
    • Målopfyldelsesgrad: Ved at opsætte en forventet tilstand (Mål) er det muligt på et givent tidspunkt at se, i hvor høj grad en tilstand har udviklet sig i forhold til den forventede tilstand. Eventuelle forskelle, mellem en forventet tilstand og en tilstand, som er observeret efter udførelsen af en indsats, kan beskrives som indsatsens målopfyldelsesgrad. Hvis der ingen forskel er på den forventede tilstand og den observerede tilstand (resultatet) efter udførelsen af en indsats, vil indsatsen have opnået en målopfyldelsesgrad på 100%. Den endelige udformning af en konkret målopfyldelsesgrad, må fastlægges i en specifik anvendelse.
    • Indsatseffekt: Indsatseffekt giver mulighed for at vurdere, i hvor høj grad et indsatsforløb har stået mål med de anvendte ressourcer, (anvendte faciliteter og deltagere i en aktivitet). Dermed opnås også muligheden for at ændre på indsatsen for at opnå en mere effektiv indsats. Indsatseffekten beregnes ved at kigge på målopfyldelsesgraden for en tilstand og sætte den op imod den indsats, der er udført.
    Læsevejledning til modeller for Indsats:

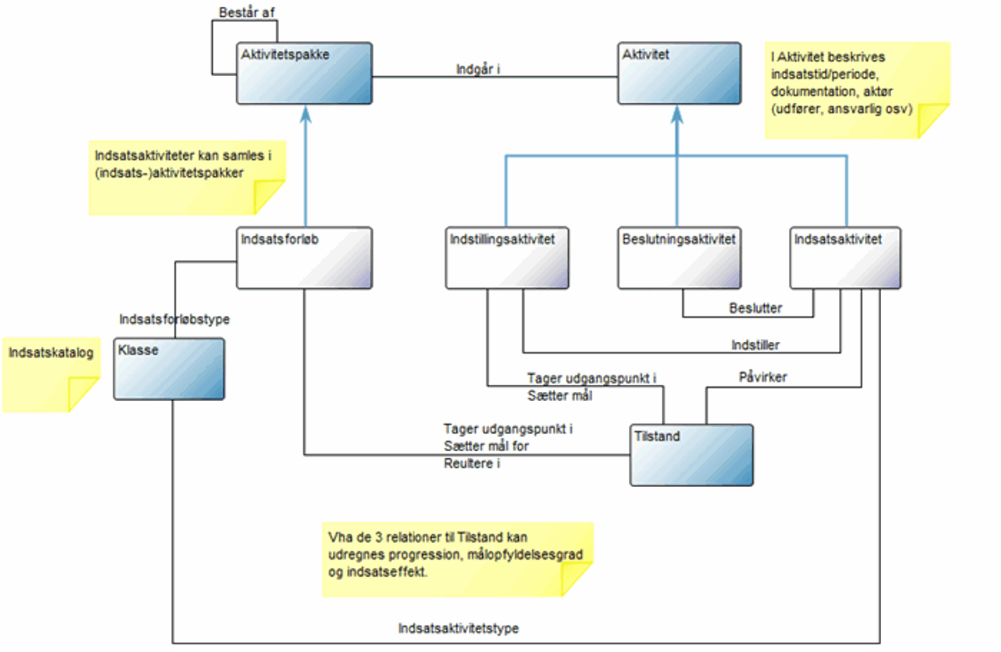
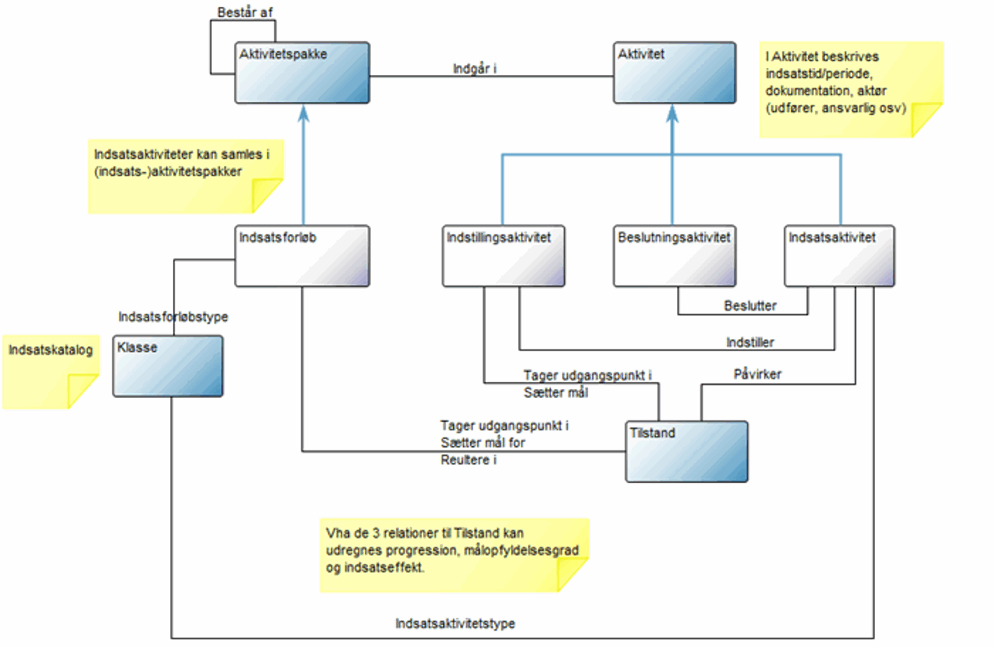
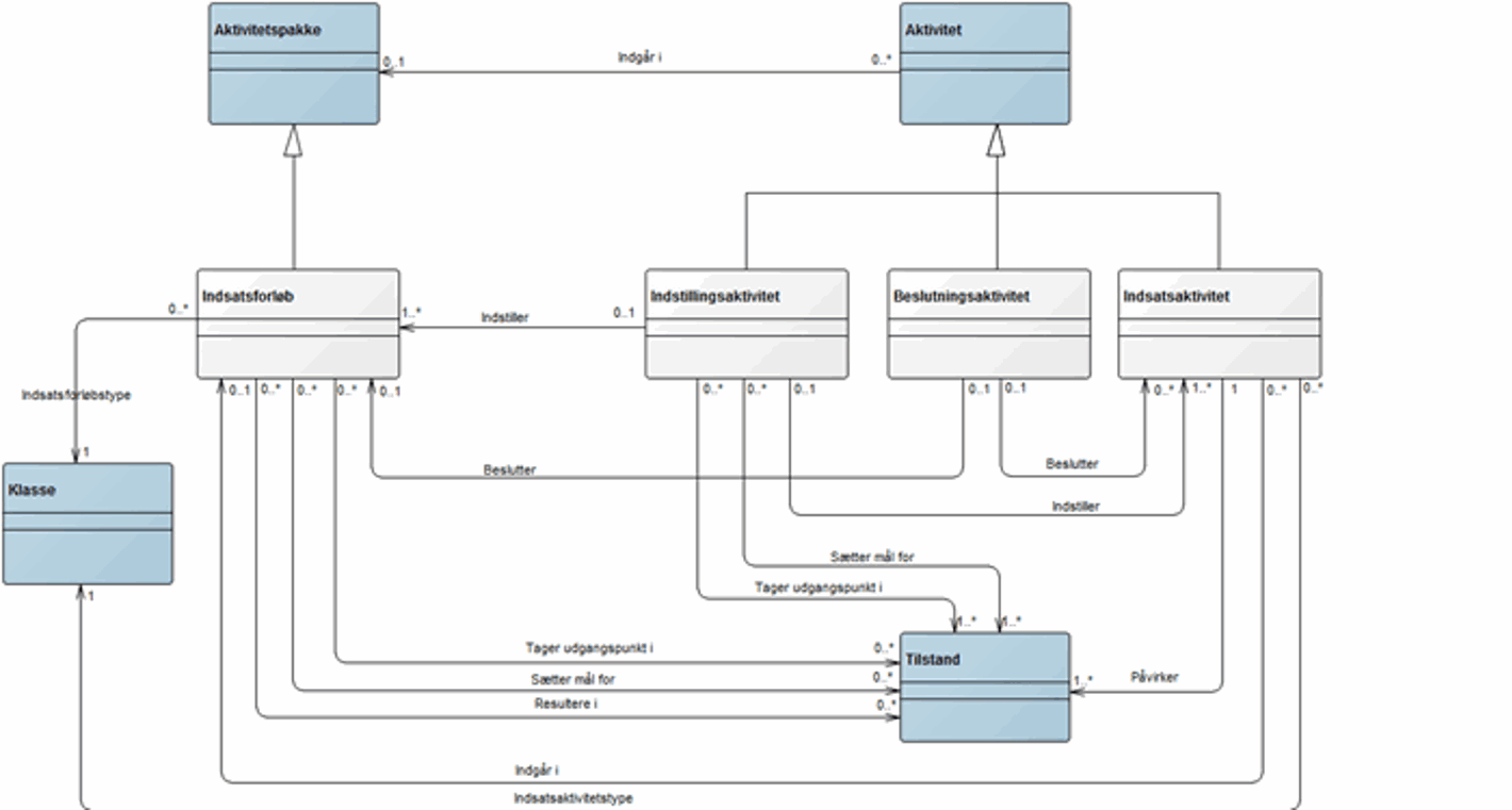
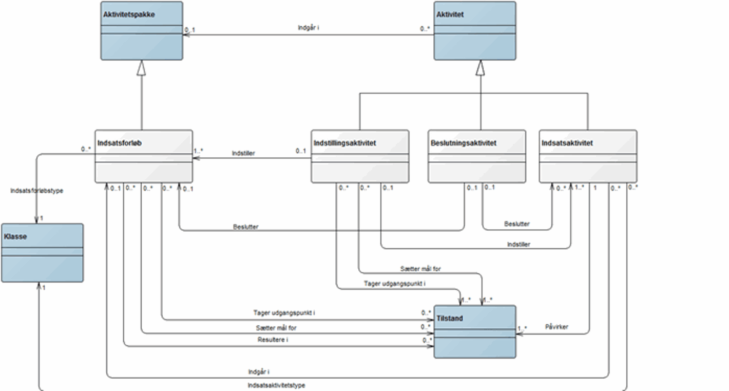
    Formålet med objektmodellen for byggeblokken Indsats er at vise hvilke andre byggeblokke Indsats har en relation til. Formålet med informationsmodellen for byggeblokken Indsats er at vise hvilke oplysninger som er relevante i forhold til at beskrive en Indsats. Objekter med farven grå er en del af byggeblokken Indsats, og objekter med farven blå repræsenterer andre byggeblokke som hver især har deres egen objekt- og informationsmodel.

    Objektmodel

    Link til webbaseret og klikbar udgave af objektmodellen for byggeblok Indsats

    Indsats objektmodel

     

    Informationsmodel

    Link til webbaseret og klikbar udgave af informationsmodel for byggeblok Indsats

    Indsats informationsmodel

     

    Her kan du tilgå og læse den fulde beskrivelse og specifikation af byggeblokken Indsats

    Beskrivelse af byggeblok Indsats v1.0 - Godkendt version.pdf

    Kontakt

    Chefkonsulent

    Peter Thrane

    Digitale Projekter, Borgerservice & IT-Arkitektur

    Telefon: +45 3370 3553

    E-mail: pth@kl.dk